Spring面试题

聊聊你对spring框架的理解?

Spring 是一种轻量级开发框架,旨在提高开发人员的 开发效率以及系统的可维护性,其中有几个核心概念:依赖注入、IOC(控制反转)、AOP(面向切面编程)、事务管理。

IOC(控制反转)它是一种创建对象和获取对象的一个技术思想,将对象交给Spring容器进行管理。我们不用手动的创建对象,而是由IOC容器来帮我实现实例化对象。

核心的话是通过依赖注入,依赖注入有三种方式:注解、XML配置、构造器注入

IOC的底层的话是通过反射机制+工厂模式+配置解析:

  • ​ IOC 容器启动时,首先会加载并解析描述对象(Bean)及其依赖关系的配置信息。
  • ​ 容器根据解析后的配置,通过反射机制动态创建对象(Bean),而非硬编码 new 操作。
  • ​ 对象创建后,容器会根据配置或注解解析其依赖项(如 UserService 依赖 UserDao),并自动完成依赖注入。

AOP(面向切面编程)是面向切面编程,能够将那些与业务无关,却为业务模块所共同调用的逻辑封装起来,以减少系统的重复代码,降低模块间的耦合度。

在AOP里面有几个概念:

横切关注点:系统中分散在多个模块、且与核心业务逻辑无关的通用功能,例如日志记录、性能监控、事务管理、权限校验等。

切面(Aspect):封装横切关注点的模块,是 AOP 的核心载体。它定义了 “做什么”(如日志逻辑)和 “在何时何地做”(通过通知和切点指定)。

连接点(Join Point):程序执行过程中可插入切面逻辑的特定点,如方法调用、异常抛出、字段访问等。在 Spring AOP 中,连接点通常指方法的执行(因为 Spring AOP 基于动态代理,主要支持方法级别的拦截)。

切点(Pointcut):用于定位连接点的规则(表达式),决定哪些连接点会被切面拦截。

通知(Advice)

切面在连接点执行的具体逻辑,并定义了执行时机。常见通知类型:

  • 前置通知(Before):在连接点执行前执行;
  • 后置通知(After):在连接点执行后(无论是否异常)执行;
  • 返回通知(After Returning):在连接点正常返回后执行;
  • 异常通知(After Throwing):在连接点抛出异常后执行;
  • 环绕通知(Around):包裹连接点,可在执行前后自定义逻辑,甚至控制是否执行连接点。

目标对象(Target Object):被切面拦截的原始对象(即业务逻辑对象),AOP 通过代理对其增强。

代理对象(Proxy):AOP 在目标对象基础上创建的代理实例

织入(Weaving)

将切面逻辑嵌入到目标对象的过程,生成代理对象。织入时机分为:

  • 编译期:通过编译器将切面织入(如 AspectJ);
  • 类加载期:在类加载时织入(需特殊类加载器);
  • 运行期:通过动态代理在运行时织入(如 Spring AOP,最常见)。

Spring AOP 就是基于动态代理的,如果要代理的对象,实现了某个接口,那么 Spring AOP 会使用 JDK Proxy,去创建代理对象,而对于没有实现接口的对象,就无法使用 JDK Proxy 去进行代理了,这时候 Spring AOP 会使用 Cglib 生成一个被代理对象的子类来作为代理。

AOP的原理是通过动态代理实现的,在程序运行时动态生成目标对象的代理对象,通过代理对象间接调用目标方法,并在调用过程中嵌入切面逻辑。

动态代理有两种方式:

  • JDK动态代理

    基于java的java.lang.reflect.Proxy类和InvocationHandler接口实现,要求目标对象必须实现接口,代理对象是接口的实现类。

  • CGLIB 代理

    基于字节码生成库(Code Generation Library)实现,无需对象实现接口,通过继承目标类生成代理子类实现的。

AOP的应用常见场景

最常见的是事务管理,Spring的声明式事务就是基于AOP实现的。我们只需要在方法上面标注@Transactional,Spring就会通过AOP在方法执行前开启事务,执行后根据是否有异常决定提交或回滚

然后就是日志记录,可以定义一个切面,通过@Before获取参数 ,@AfterReturning获取返回值,@Around统计执行时间。

还有权限校验,如果有需要特定角色权限访问 ,可以定义一个切面 ,检查用户权限

单例Bean 生命周期的核心阶段

1. Bean 定义加载与解析

  • Spring 容器启动时,通过 XML 配置、注解(如@Component)或 Java 配置类(@Configuration)加载 Bean 的定义信息,解析为BeanDefinition对象(包含类名、属性、依赖、作用域等元数据),并注册到BeanDefinitionRegistry中。

2. Bean 实例化(创建对象)

  • 容器根据BeanDefinition的信息,通过反射调用 Bean 的构造方法(无参或有参,有参时需先解析依赖),创建 Bean 的实例(内存中生成对象,但尚未设置属性)。
  • 注意:此阶段仅完成对象的创建,属性(尤其是依赖的其他 Bean)尚未注入。

3. 属性注入(依赖注入,DI)

  • 容器根据BeanDefinition中定义的属性信息(如@Autowired、XML 中的<property>),将依赖的 Bean 或基本数据类型值注入到当前 Bean 的对应字段或 setter 方法中。
  • 依赖注入的核心是解决 “对象之间的依赖关系”,确保 Bean 在使用前拥有所需的资源。

4. 初始化前(Aware 接口回调)

  • 若 Bean 实现了 Spring 提供的Aware系列接口(如BeanNameAware、BeanFactoryAware、ApplicationContextAware等),容器会调用对应的回调方法,向 Bean 传递容器相关的信息:
    • BeanNameAware:注入当前 Bean 在容器中的名称(setBeanName(String name));
    • BeanFactoryAware:注入当前 Bean 所属的 BeanFactory(setBeanFactory(BeanFactory factory));
    • ApplicationContextAware:注入当前应用的 ApplicationContext(setApplicationContext(ApplicationContext context))。

5. 初始化前置处理

  • 若容器中注册了BeanPostProcessor(Bean 后置处理器),会调用其postProcessBeforeInitialization方法,对 Bean 进行初始化前的增强处理(如修改 Bean 的属性、替换 Bean 实例等)。
  • 这是 Spring 提供的扩展点,允许在初始化前自定义处理逻辑(例如 Spring 的 AOP 代理生成可能在此阶段介入)。

6. 初始化方法执行

  • 执行 Bean 的初始化逻辑,有两种方式(优先级:注解 > 接口 > XML):
    1. @PostConstruct注解:标注在方法上,容器会在属性注入完成后自动调用该方法;
    2. InitializingBean接口:实现接口的afterPropertiesSet()方法,容器会在属性注入后调用;
    3. **XML 配置的init-method**:在<bean>标签中通过init-method指定初始化方法,容器会调用该方法。
  • 初始化方法通常用于完成 Bean 的资源加载、状态初始化等操作(如连接数据库、初始化缓存)。

7. 初始化后置处理

  • 再次调用BeanPostProcessorpostProcessAfterInitialization方法,对 Bean 进行初始化后的增强处理。
  • 典型应用:Spring AOP 在此阶段为 Bean 生成代理对象(若该 Bean 被切面拦截),最终返回的可能是代理对象而非原始 Bean 实例。

8. Bean 就绪(可使用)

  • 经过上述步骤后,Bean 已完全初始化,被放入 Spring 容器的缓存中(单例 Bean),供应用程序通过getBean()方法获取并使用。

9. 销毁前准备

  • 当容器关闭时(如应用停止),单例 Bean 会进入销毁阶段。若 Bean 实现了DisposableBean接口,容器会先调用其destroy()方法的前置逻辑。

10. 销毁方法执行

  • 执行 Bean 的销毁逻辑,有两种方式(优先级:注解 > 接口 > XML):
    1. @PreDestroy注解:标注在方法上,容器关闭时自动调用;
    2. DisposableBean接口:实现接口的destroy()方法,容器关闭时调用;
    3. **XML 配置的destroy-method**:在<bean>标签中通过destroy-method指定销毁方法,容器关闭时调用。
  • 销毁方法通常用于释放资源(如关闭数据库连接、释放文件句柄等)。

Spring 中的单例 bean 的线程安全问题了解吗?(重要)

在Spring框架中Bean的默认作用域是单例 (Singleton)。这意味着在容器启动时,会创建一个 Bean实例,并在整个应用生命周期中只维护这一个实例。

  • 如果Bean是无状态的(即没有成员变量,或只有 查询操作而没有修改操作),那么它在多线程环境 下是线程安全的。因为多个线程访问同一个无状态 Bean时,不会修改其状态,因此不会引发线程安全问题。
  • 如果Bean是有状态的(即包含可变数据,如实例 变量),并且多个线程同时访问并修改这些状态, 那么可能会引发线程安全问题。

常见的两种解决办法:

  • 尽量避免定义可变的成员变量
  • 在类中定义一个ThreadLocal成员变量,将可变成员变量保存在ThreadLocal中(推荐)
  • 可以通过使用synchronized等同步机制来保证单例Bean内部的可变状态的线程安全性
  • 可以使用ConcurrentHashMap来确保可变状态的线程安全性

spring bean是线程安全的吗

单例作用域(Singleton)

  • 这是Spring的默认作用域,意味着在整个Spring IoC容器中仅存在一个该类型的Bean实例。
  • 如果这个单例Bean是无状态的(即不包含任何成 员变量或只包含不可变的成员变量),那么它是线程安全的。
  • 如果单例Bean包含可变的状态信息,并且这种状 态被多个线程共享,则需要采取额外措施来确保线程安全,比如使用同步机制或设计成不可变对象等 方法来保护数据的一致性。

原型作用域(Prototype)

  • 每次请求时都会创建一个新的Bean实例。
  • 在这种情况下,每个线程都有自己的Bean副本, 因此通常不需要担心线程安全问题。
  • 但如果多个线程访问同一个Prototype Bean的共享 资源(例如静态变量或其他全局状态),仍需注意 线程安全。

spring是如何解决循环依赖的?

假设有两个类A和B,A依赖B,同时B又依赖A,这就形成了循环依赖。

Spring 通过三级缓存机制来解决单例 Bean 的构造器循环依赖(构造器注入除外):

当 A 依赖 B,B 又依赖 A 时,Spring 会提前把 A 的代理对象暴露到三级缓存中,等 B 注入 A 时就能从三级缓存中获取 A 的早期引用,从而打破循环依赖

  • 一级缓存(singletonObjects):这是一个 ConcurrentHashMap,用于存放完全初始化好的单例 Bean,即已经经历了实例化、属性赋值和初始化等所有阶段的 Bean。当 Spring 从容器中获取 Bean 时,首先会从这个缓存中查找,如果找到了直接返回。
  • 二级缓存(earlySingletonObjects):也是一个 ConcurrentHashMap,用于存放早期暴露的单例 Bean,即已经完成实例化,但还未进行属性赋值和初始化的 Bean。当一个 Bean 实例化后,会将其提前暴露到这个缓存中,目的是让其他依赖它的 Bean 可以提前获取到这个 Bean 的引用,即使它还没有完全初始化。
  • 三级缓存(singletonFactories):同样是 ConcurrentHashMap,存放的是 ObjectFactory,通过这个工厂可以获取到早期暴露的单例 Bean。ObjectFactory 是一个接口,只有一个 getObject 方法,用于创建对象。在创建 Bean 时,如果发现存在循环依赖,会将一个 ObjectFactory 放入三级缓存,这个工厂在需要时可以返回早期暴露的 Bean。

过程:

1.spring创建a,先实例化a,此时a没有进行属性赋值和初始化,将a的ObjectFactory放入到三级缓存中

2,在为a进行属性赋值时,发现a依赖于b,于是开始创建b

3.spring实例化b,将b的ObjectFactory放入三级缓存singletonFactories

4.在为b属性赋值时,发现b依赖a,此时从三级缓存中获取a的ObjectFactory,通过ObjectFactory获取早期暴露的a将其放入到二级缓存 earllySingletonObjects中,并从三级缓存中移出对应的ObjectFactory,然后将暴露a注入到b

5.b完成属性赋值和初始化,将b放入到一级缓存singletonObjects

6.回到a的创建过程,由于已经创建了b,继续完成a的属性赋值和初始化,最后将a放入到一级缓存singletonObjects

Spring事务

事务的实现方式

Spring中有两种实现方式一种是声明式事务,一种是编程式事务。声明式事务因非侵入性成为主流。

声明式事务:**基于注解 @Transactional**,在需要事务的方法或类上标注 @Transactional,Spring 通过 AOP 动态增强方法,自动管理事务。

编程式事务:手动通过 TransactionTemplatePlatformTransactionManager 控制事务,侵入性强,适用于复杂的事务逻辑。

Transactional的五个属性

  • 传播行为:

    定义当一个事务方法调用另一个事务方法时,事务如何嵌套执行

    • REQUIRED(默认):若当前存在事务,则加入该事务;若不存在,则新建事务。
    • REQUIRES_NEW:无论当前是否有事务,都新建一个独立事务(原事务挂起)。
    • NESTED:若当前有事务,则嵌套在当前事务中(子事务可独立回滚,不影响父事务);若无,则同 REQUIRED
    • SUPPORTS:若当前有事务,加入;否则以非事务方式执行。
    • MANDATORY:必须在事务中执行,否则抛异常。
    • NOT_SUPPORTED:以非事务方式执行,若当前有事务则挂起。
    • NEVER:以非事务方式执行,若当前有事务则抛异常。
  • 隔离级别:

    控制多个并发事务之间的相互影响,解决脏读、不可重复读、幻读等问题。

    • DEFAULT(默认):使用数据库默认隔离级别(如 MySQL 默认为 REPEATABLE_READ,Oracle 默认为 READ_COMMITTED)。
    • READ_UNCOMMITTED:允许读取未提交的数据(可能导致脏读、不可重复读、幻读)。
    • READ_COMMITTED:只能读取已提交的数据(避免脏读,可能出现不可重复读、幻读)。
    • REPEATABLE_READ:保证多次读取同一数据结果一致(避免脏读、不可重复读,可能出现幻读)。
    • SERIALIZABLE:最高隔离级别,事务串行执行(避免所有并发问题,但性能极低)。
  • 回滚规则:

    指定哪些异常触发事务回滚,哪些异常不触发。

    • rollbackFor:需要回滚的异常类型(默认只回滚 RuntimeException 及其子类)。
      例:rollbackFor = {Exception.class, IOException.class}(所有 Exception 都回滚)。
    • rollbackForClassName:需要回滚的异常类名(字符串形式,如 rollbackForClassName = “java.lang.Exception”)。
    • noRollbackFor:不需要回滚的异常类型(即使发生也不回滚)。例:noRollbackFor = BusinessException.class(自定义业务异常不回滚)。
    • noRollbackForClassName:不需要回滚的异常类名(字符串形式)。
  • 超时时间:

    设置事务的最大执行时间(秒),若超过该时间未完成,则自动回滚并释放资源,避免长期占用数据库连接。

  • 只读属性:

    标记事务是否为 “只读事务”,用于优化只读操作(如查询)的性能。

事务的失效的场景

方法访问权限问题

  • @Transactional 仅对 public 方法 生效(非 public 方法的注解会被 AOP 忽略,因 Spring 代理机制限制)。
  • 解决:将方法改为 public,或通过 XML 配置强制增强非 public 方法(不推荐)。

自调用问题(同一类内方法调用)

  • 若类内部 无事务的方法 A 调用有事务的方法 B,因未经过 Spring 代理对象(直接调用原始对象方法),B 的事务会失效。

    解决:

    • 注入自身代理对象(@Autowired private OrderService self;,再调用 self.methodB());
    • 从 Spring 容器中获取代理对象(ApplicationContext.getBean(OrderService.class))。

异常被捕获且未抛出

  • 若事务方法中 异常被 try-catch 捕获且未重新抛出,Spring 无法感知异常,不会触发回滚

    解决:捕获后重新抛出异常(throw new RuntimeException(e))。

错误配置回滚规则

  • 默认只回滚 RuntimeException 及其子类,若方法抛出 checked 异常(如 IOException),未通过 rollbackFor 指定,则事务不回滚。
  • 解决:显式配置 rollbackFor = Exception.class

数据库引擎不支持事务

  • 如 MySQL 使用 MyISAM 引擎(默认不支持事务),需改为 InnoDB 引擎。

错误的传播行为

  • 若配置 propagation = Propagation.NOT_SUPPORTED(非事务方式执行)或 NEVER,会导致事务失效。

@Component 和 @Bean 的区 别是什么?

@Component :

  • 作用于上,用于标识一个类是 “组件”,Spring 会自动扫描并通过类的默认构造方法创建其实例,并注册到容器中。
  • 用于自定义类的注册。当类是自己编写的(可直接修改源码),通过在类上标注 @Component,配合 Spring 的组件扫描(@ComponentScan),即可自动注册到容器,无需手动编写创建逻辑。
  • 依赖 Spring 的组件扫描机制

@Bean:

  • 作用于方法上,用于将方法的返回值(对象)注册到 Spring 容器中。
  • 用于第三方类无法修改源码的类的注册。
  • @Bean 方法必须定义在标注了 @Configuration 的配置类中
  • 依赖方法的执行

@Autowired 和 @Resource 有什么区别

    • 来源

      • @Autowired是 Spring 框架提供的注解,用于依赖注入。
      • @Resource是 JSR - 250 规范(Java EE 5 引入)中的注解,JavaEE 和 Spring 框架都支持使用。
    • 注入方式

      • @Autowired默认按类型匹配进行依赖注入。如果容器中存在多个相同类型的 Bean,会根据 Bean 的名称进行匹配,如果名称也不唯一,则会抛出NoUniqueBeanDefinitionException异常。可以通过@Qualifier注解指定要注入的 Bean 的名称来解决歧义。例如:@Autowired @Qualifier(“userDaoImpl”) UserDao userDao;
      • @Resource默认按名称匹配进行依赖注入。如果找不到指定名称的 Bean,则按类型匹配。例如,@Resource(name = “userDao”) UserDao userDao;如果没有指定name属性,会根据变量名或 setter 方法名来匹配 Bean 的名称。
    • 所属包不同

      • @Autowired属于org.springframework.beans.factory.annotation包。
      • @Resource属于javax.annotation包,这也体现了@Resource更具通用性,可在 JavaEE 环境中使用,而@Autowired是 Spring 特有的。

Spring 中有哪些设计模式?

1. 单例模式(Singleton Pattern)

  • 核心思想:确保一个类仅有一个实例,并提供全局访问点。

  • Spring 应用:

    Spring 容器中的 Bean 默认是单例模式(scope=”singleton”),由容器负责创建和管理唯一实例,避免重复创建对象带来的资源消耗。(可通过@Scope(“prototype”)改为原型模式,每次获取时创建新实例。)

2. 工厂模式(Factory Pattern)

  • 核心思想:通过工厂类封装对象的创建逻辑,解耦对象创建与使用。
  • Spring 应用:
    • BeanFactory 是 Spring 最基础的 IoC 容器,作为 “Bean 工厂” 负责创建和管理 Bean(通过 getBean() 方法获取实例)。
    • ApplicationContext 继承自 BeanFactory,扩展了更多功能(如事件发布、国际化等),本质上也是工厂模式的实现。

3. 代理模式(Proxy Pattern)

  • 核心思想:通过代理对象增强目标对象的功能,且不修改目标对象代码。

  • Spring 应用:

    是 Spring AOP 的核心实现方式。当 Bean 需要被切面增强时,Spring 会动态生成代理对象(JDK 动态代理或 CGLIB 代理),在目标方法执行前后插入横切逻辑(如日志、事务)。

4. 观察者模式(Observer Pattern)

  • 核心思想:定义对象间的一对多依赖,当一个对象状态变化时,所有依赖它的对象会收到通知并自动更新。
  • 例如:
    • ApplicationEvent 是事件源(如 ContextRefreshedEvent 表示容器刷新完成)。
    • ApplicationListener 是观察者,监听特定事件并执行回调逻辑。
    • ApplicationEventMulticaster 作为事件广播器,负责将事件转发给所有观察者。

5. 模板方法模式(Template Method Pattern)

  • 核心思想:父类定义算法骨架,将可变步骤延迟到子类实现,避免重复代码。
  • Spring 应用:
    • JdbcTemplate:封装了 JDBC 的固定流程(如获取连接、释放资源),将 SQL 执行、结果映射等可变逻辑通过回调接口(如 RowMapper)交给用户实现。
    • 类似的还有 HibernateTemplateRedisTemplate 等,均通过模板方法简化数据访问层代码。

6. 适配器模式(Adapter Pattern)

  • 核心思想:将一个类的接口转换为客户端期望的另一个接口,使不兼容的类可以一起工作。
  • Spring 应用:
    • Spring MVC 中的 HandlerAdapter:适配不同类型的处理器(如 @ControllerHttpRequestHandler),将其统一转换为 DispatcherServlet 可处理的接口,避免 DispatcherServlet 直接依赖各种处理器类型。
    • AopAdapter:适配不同的通知类型(如 BeforeAdviceAfterAdvice),统一转换为 AOP 代理可执行的逻辑。

7. 策略模式(Strategy Pattern)

  • 核心思想:定义一系列算法,封装每个算法并使它们可互换,客户端根据需求选择算法。
  • Spring 应用:
    • 事务管理:PlatformTransactionManager 是策略接口,不同的实现类(如 DataSourceTransactionManager 用于 JDBC 事务、HibernateTransactionManager 用于 Hibernate 事务)对应不同的事务管理策略,用户可按需配置。
    • Spring Security 中的认证策略:AuthenticationManager 可集成多种认证策略(如用户名密码认证、OAuth2 认证)。

8. 装饰器模式(Decorator Pattern)

  • 核心思想:动态给对象添加额外功能,不改变其原始结构。
  • Spring 应用:
    • BeanWrapper:对 Bean 对象进行包装,提供属性访问、类型转换等增强功能,同时不修改原始 Bean。
    • Spring MVC 的 HandlerInterceptor:拦截器本质是对处理器(Handler)的装饰,在请求处理前后添加日志、权限校验等逻辑。

9. 组合模式(Composite Pattern)

  • 核心思想:将对象组合成树形结构,统一处理单个对象和组合对象。
  • Spring 应用:
    • ApplicationContext 的层次结构:WebApplicationContext 可包含多个 ServletContext,形成父子容器,通过组合模式统一管理上下文中的 Bean。
    • HandlerMapping 链:多个 HandlerMapping 可组合成一个链,Spring MVC 会依次查找适合的处理器,统一处理映射逻辑。

10. 其他常用模式

  • 注册表模式(Registry Pattern)BeanDefinitionRegistry 负责注册和管理 BeanDefinition(Bean 的元数据),提供注册、查询、删除等操作,是 Spring 容器初始化的核心组件。
  • 委托模式(Delegate Pattern)DispatcherServlet 作为 Spring MVC 的前端控制器,将请求委托给 HandlerMappingHandlerAdapter 等组件处理,自身不直接处理业务逻辑。
  • 桥接模式(Bridge Pattern)DataSource 接口作为抽象层,其实现类(如 DriverManagerDataSourceHikariDataSource)对应不同数据库连接池的具体实现,通过桥接模式分离抽象与实现,方便替换数据源。

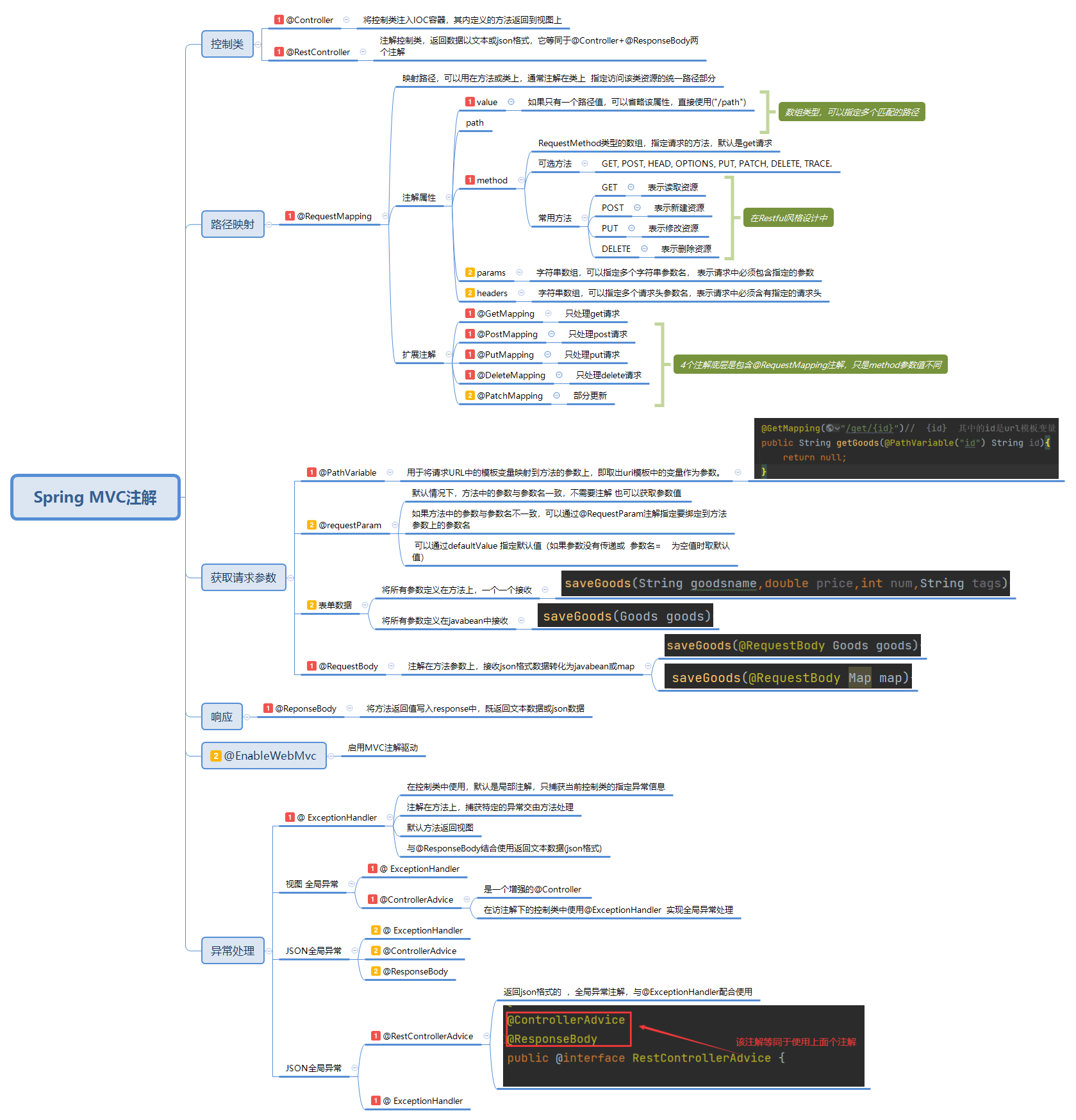
Spring注解

image-20251029211505794

什么是Spring MVC

Spring MVC 是 Spring 框架中用于构建 Web 应用程序的MVC(Model-View-Controller)设计模式实现,它是 Spring Web 模块的核心部分,用于处理 HTTP 请求并构建灵活、松耦合的 Web 应用。

MVC 将应用分为三个核心组件,职责分离:

  1. Model(模型):处理应用核心业务逻辑和数据,通常是 Java 实体类(POJO)或服务层(Service)组件,负责数据的存储、验证和处理。
  2. View(视图):负责数据的展示,将模型中的数据以用户可交互的形式呈现(如 JSP、Thymeleaf、HTML 等)。
  3. Controller(控制器):接收用户请求,协调模型和视图,是请求的入口。它调用模型处理业务,再选择合适的视图返回给用户。

Spring MVC工作流程

SpringMVC的工作流程如下:

  • 用户发送请求至前端控制器DispatcherServlet
  • DispatcherServlet收到请求调用处理器映射器HandlerMapping。
  • 处理器映射器根据请求url找到具体的处理器,生成处理器执行链HandlerExecutionChain(包括处理器对象和处理器拦截器)一并返回给DispatcherServlet。
  • DispatcherServlet根据处理器Handler获取处理器适配器HandlerAdapter执行HandlerAdapter处理一系列的操作,如:参数封装,数据格式转换,数据验证等操作
  • 执行处理器Handler(Controller,也叫页面控制器)。
  • Handler执行完成返回ModelAndView
  • HandlerAdapter将Handler执行结果ModelAndView返回到DispatcherServlet
  • DispatcherServlet将ModelAndView传给ViewReslover视图解析器
  • ViewReslover解析后返回具体View
  • DispatcherServlet对View进行渲染视图(即将模型数据model填充至视图中)。
  • DispatcherServlet响应用户。

img

Spring MVC 的核心组件

DispatcherServlet 作用:接收请求,响应结果,相当于转发器,中央处理 器。有了DispatcherServlet减少了其它组件之间的耦合度。

HandlerMapping 作用:根据请求的url查找Handler,既负责完成客户请 求到 Controller 映射。SpringMVC提供了不同的映射器 实现实现不同的映射方式,例如:配置文件方式、实现 接口方式、注解方式等。

HandlerAdapter 作用:按照特定规则(HandlerAdapter要求的规则)去 执行Handler。

Handler:Handler是继DispatcherServlet前端控制器的后端控制器,在DispatcherServlet的控制下,Handler对具体的 用户请求进行处理。 由于Handler设计到具体的用户业务请求,所以一般情况 需要程序员根据业务需求开发Handler。

ViewResolver:作用:进行视图解析,根据逻辑视图名解析成真正的视 图(view)

@RestController 和 @Controller 有什么区别?

返回结果不同 : @Controller 返回逻辑视图 @RestController 返回的是xml或json格式数据

组合不同 : @RestController 是@Controller+@ResponseBody两个 注解的复合 注解。 @RestController 注解,在 @Controller 基础上,增 加了 @ResponseBody 注解,更加适合目前前后端分离的 架构下,提供 Restful API ,返回 JSON 数据格式。

SpringMVC的常用注解(掌 握)

image-20251029212749542

后端验证注解

@Valid —— JSR 标准注解

  • 来源:javax.validation.Valid
  • 标准 JSR-303/JSR-380 提供
  • ✅ 可以用在字段、方法参数、构造器上
  • 不支持分组校验

@Validated —— Spring 提供的增强版

  • 来源:org.springframework.validation.annotation.Validated
  • ✅ 可以触发校验
  • 支持分组校验(最大优势)
  • 常用于 Controller 方法参数、类级别等

常用注解

image-20251029212859665

Spring 中的拦截器是什么?它的作用是什么?(掌握)

拦截器(Interceptor)是一种可以对请求处理流程进行 “横切” 干预的组件。

拦截器需要实现HandlerInterceptor接口,该接口包含以下三个核心方法:

  • preHandle:在请求到达控制器之前执行,返回true表示允许请求继续向下传递,返回false则会中断请求。
  • postHandle:在控制器处理完请求但还未渲染视图时执行。
  • afterCompletion:在整个请求处理完成(包括视图渲染)后执行,通常用于资源清理工作

拦截器的主要作用:

  • 日志记录:可以记录请求的信息,比如请求的 URL、参数、响应状态等,方便后续的分析和问题排查。
  • 权限验证:在请求到达控制器之前,检查用户是否拥有访问该资源的权限,起到安全防护的作用。
  • 性能监控:通过记录请求的处理时间,分析系统的性能瓶颈,有助于系统的优化。
  • 请求预处理:对请求参数进行统一的编码转换、格式校验等操作,提高请求处理的效率和准确性。
  • 缓存处理:判断是否可以直接使用缓存结果,减少对后端资源的访问,提升系统的响应速度。
  • 请求头处理:统一设置响应头,如跨域(CORS)配置、安全相关的响应头设置等。

Spring的拦截器的执行顺序

  1. 多个拦截器的链:可以配置多个拦截器形成一个拦截器链,它们会按照定义的顺序依次执行。
  2. preHandle 的顺序:preHandle方法按照拦截器配置的顺序依次执行。
  3. postHandle 的顺序:postHandle方法的执行顺序与preHandle相反。
  4. afterCompletion 的顺序:同样与preHandle的执行顺序相反,并且只有preHandle返回true的拦截器才会执行此方法。
  • preHandle 按拦截器定义顺序调用
  • postHandl 按拦截器定义逆序调用
  • afterCompletion 按拦截器定义逆序调用postHandler 在拦截器链内所有拦截器返成功调用
  • afterCompletion 只有preHandle返回true才调用

拦截器和过滤器的区别

比较项 过滤器(Filter) 拦截器(Interceptor)
定义与范围 Servlet 规范一部分,基于函数回调,Servlet 容器启动时初始化,可处理所有 Web 应用请求(静态与动态资源) Spring MVC 框架特有,基于 Java 反射机制,Spring 容器启动时初始化,仅拦截映射到 Spring MVC 控制器的请求
执行顺序 在拦截器之前执行 在过滤器之后执行
功能与灵活性 主要用于通用请求处理,如字符编码设置、日志记录、请求过滤,功能较单一,主要在请求进容器前和响应离开容器前处理 在 Spring MVC 请求处理过程有更多切入点,可在请求处理前(preHandle)、请求处理后(postHandle)及视图渲染后(afterCompletion)处理,更适合 Spring MVC 相关业务逻辑,如权限验证、记录请求处理时间
依赖注入 由 Servlet 容器创建,无法直接使用 Spring 依赖注入,如需使用 Spring 容器中的 Bean 需特殊方式获取 由 Spring 容器管理,可直接使用 Spring 依赖注入功能,方便获取其他 Bean 进行业务处理

CORS两种请求

跨域资源共享(CORS)

浏览器将CORS请求分成两类:简单请求(simplerequest)和非简单请求(not-so-simple request)。

在 CORS(跨域资源共享)中,存在两种请求类型。

简单请求,其条件是请求方法为GET、HEAD或POST ,且请求头仅涉及Accept、Accept - Language、Content - Language以及特定的Content - Type(application/x - www - form - urlencoded、multipart/form - data、text/plain)。浏览器会直接发起此类跨域请求,服务器通过Access - Control - Allow - Origin响应头判断是否允许,若允许前端获取响应,否则报错。

预检请求,当请求不满足简单请求条件时触发。浏览器先发送OPTIONS方法的预检请求,携带Access - Control - Request - Method说明实际请求方法,Access - Control - Request - Headers列出实际请求自定义头。服务器检查后,以Access - Control - Allow - *系列响应头告知是否允许。若允许,浏览器再发实际请求;否则,阻止并报错。

SpringBoot用到哪些设计模式?

  • 代理模式:Spring 的 AOP(面向切面编程)是代理模式的核心体现。Spring Boot 中默认集成了 AOP 功能,通过动态代理(JDK 动态代理或 CGLIB 代理)对目标方法进行增强(如日志记录、事务管理、权限校验等)。
  • 策略模式:Spring Boot 可通过 spring-boot-starter-logging 自动适配 Logback、Log4j2 等,底层通过策略模式选择具体日志实现。
  • 装饰器模式:Spring 的 BeanWrapper 接口:通过装饰器模式对 JavaBean 进行包装,增强其属性访问、类型转换等功能。
  • 单例模式:Spring 容器默认对 Bean 采用单例模式管理(scope="singleton"),确保一个 Bean 在容器中只有一个实例。
  • 简单工厂模式:BeanFactory:Spring 的核心工厂接口,负责创建和管理 Bean,通过 getBean() 方法根据名称或类型返回具体 Bean 实例,无需关心 Bean 的创建过程。
  • 工厂方法模式:FactoryBean 接口:自定义 Bean 工厂,通过 getObject() 方法创建复杂对象(如 MyBatis 的 SqlSessionFactoryBean 用于创建 SqlSessionFactory)。
  • 观察者模式:配置文件刷新:当配置文件(如 application.yml)动态修改时,EnvironmentChangeEvent 会触发相关 Bean 重新加载配置。
  • 模板方法模式:数据访问模板:JdbcTemplateRestTemplate 等,封装了固定的流程(如数据库连接获取、释放,HTTP 请求发送),开发者只需关注具体的 SQL 或请求参数(通过回调方法实现)。
  • 适配器模式:HandlerAdapter:Spring MVC 中的处理器适配器,适配不同类型的控制器(如注解式 Controller、传统 Controller),使 DispatcherServlet 无需关心具体控制器类型,统一通过适配器调用处理方法。

SpringBoot的项目结构

img

springboot自动装配原理(重要)

@SpringBootApplication 注解,该注解是一个组合注解,核心作用由三个子注解实现:

    • @SpringBootConfiguration:将启动类标记为配置类,允许定义 @Bean。

    • @ComponentScan:扫描当前包及子包下的 @Component 等注解,注册业务组件。

    • @EnableAutoConfiguration:触发自动配置的核心逻辑。

      • @Import({AutoConfigurationImportSelector.class}) 导入选择器,该类负责加载候选自动配置类。

        • META-INF/spring.factories 文件中读取EnableAutoConfiguration 对应的配置类列表

          • 对候选配置类逐一校验,只有满足所有条件注解的类才会被保留

            • @ConditionalOnClass:类路径中存在指定类(如引入 spring-webmvc 才会加载 WebMvcAutoConfiguration)。
            • @ConditionalOnMissingBean:容器中不存在用户自定义的同类型 Bean(确保用户配置优先)

              • 符合条件的配置类被实例化,其内部的@Bean 方法会生成默认组件(如数据源、视图解析器等)并注册到 Spring 容器

说几个启动器(starter)?

1. Web 开发相关

  • **spring-boot-starter-web**最基础的 Web 开发 starter,整合了 Spring MVC、嵌入式 Tomcat 服务器、Jackson(JSON 处理)等,支持开发 RESTful API 或传统 Web 应用。
  • **spring-boot-starter-webflux**基于响应式编程的 Web 开发 starter,整合 Spring WebFlux 和 Netty 服务器,适用于高并发、低延迟的响应式应用。

2. 数据访问相关

  • **spring-boot-starter-data-jpa**整合 Spring Data JPA 和 Hibernate,简化基于 JPA 的数据库操作,支持自动生成 SQL、实体映射等。
  • **spring-boot-starter-jdbc**整合 Spring JDBC 和 HikariCP(默认连接池),用于直接通过 JDBC 操作数据库,适合简单的 SQL 执行场景。
  • **spring-boot-starter-data-redis**整合 Spring Data Redis 和 Lettuce(默认客户端),支持 Redis 缓存、分布式锁等操作。
  • **mybatis-spring-boot-starter**(第三方)MyBatis 官方提供的 starter,整合 MyBatis 和 Spring Boot,支持 XML 或注解式 SQL 映射。

3. 安全相关

  • spring-boot-starter-security整合 Spring Security,提供身份认证、授权、CSRF 防护等安全功能,可快速实现登录验证、角色权限控制。

4. 模板引擎(视图层)

  • **spring-boot-starter-thymeleaf**整合 Thymeleaf 模板引擎,用于渲染 HTML 视图,支持自然模板(静态 HTML 可直接预览),替代传统 JSP。
  • **spring-boot-starter-freemarker**整合 FreeMarker 模板引擎,适用于需要复杂模板逻辑的场景。

5. DevOps 与监控

  • **spring-boot-starter-actuator**提供应用监控和管理功能,可暴露健康检查、指标统计(如内存、CPU)、环境配置等端点(如 /health/metrics),方便生产环境运维。
  • **spring-boot-starter-test**整合 JUnit、Mockito、Spring Test 等测试框架,支持单元测试、集成测试,简化测试代码编写。

6. 消息队列

  • **spring-boot-starter-amqp**整合 Spring AMQP 和 RabbitMQ,支持基于 AMQP 协议的消息发送与接收。
  • **spring-boot-starter-artemis**整合 Apache Artemis(Java 消息服务,JMS 实现),用于分布式系统的消息通信。

7. 其他常用

  • **spring-boot-starter-cache**整合 Spring 缓存抽象,支持多种缓存实现(如 Caffeine、Redis),通过 @Cacheable 等注解快速实现缓存功能。
  • spring-boot-starter-validation

写过SpringBoot starter吗?

自定义 Spring Boot Starter 是扩展 Spring Boot 功能的常见方式,其核心目的是将一组相关的配置、Bean 定义封装成可复用的组件,让其他项目通过引入依赖即可快速使用。下面结合一个简单案例,说明自定义 Starter 的实现思路。

场景:自定义一个 “简单日志 Starter”

需求:实现一个 Starter,自动配置一个 LogService 组件,支持打印带前缀的日志,且前缀可通过配置文件自定义。

自定义 Starter 的核心步骤

1. 项目结构

自定义 Starter 通常需要两个模块(也可合并):

  • autoconfigure 模块:存放自动配置类、组件定义等核心逻辑。
  • starter 模块:仅作为依赖入口,引入 autoconfigure 模块(避免用户手动引入多个依赖)。
my-log-spring-boot-starter/
├─ my-log-spring-boot-autoconfigure/ # 自动配置模块
│ ├─ src/main/java/com/example/log/
│ │ ├─ config/MyLogAutoConfiguration.java # 自动配置类
│ │ ├─ service/LogService.java # 核心服务类
│ │ └─ properties/LogProperties.java # 配置属性类
│ └─ src/main/resources/META-INF/spring.factories # 注册自动配置
└─ my-log-spring-boot-starter/ # Starter 模块(仅依赖管理)
└─ pom.xml # 引入 autoconfigure 模块

2. 实现核心组件

(1)定义配置属性类(绑定配置文件)

通过 @ConfigurationProperties 绑定 application.yml 中的配置,例如允许用户配置日志前缀:

// LogProperties.java
@ConfigurationProperties(prefix = "my.log") // 绑定配置前缀
public class LogProperties {
private String prefix = "DEFAULT"; // 默认前缀

// getter/setter
public String getPrefix() { return prefix; }
public void setPrefix(String prefix) { this.prefix = prefix; }
}
(2)定义核心服务类

实现具体功能(如带前缀的日志打印):

// LogService.java
public class LogService {
private final String prefix;

// 构造器注入配置的前缀
public LogService(String prefix) {
this.prefix = prefix;
}

// 打印带前缀的日志
public void print(String message) {
System.out.println("[" + prefix + "] " + message);
}
}
(3)编写自动配置类

通过 @Configuration@Conditional 等注解,根据条件自动注册 Bean:

// MyLogAutoConfiguration.java
@Configuration
@EnableConfigurationProperties(LogProperties.class) // 启用配置属性
public class MyLogAutoConfiguration {

// 注入配置属性
private final LogProperties logProperties;

public MyLogAutoConfiguration(LogProperties logProperties) {
this.logProperties = logProperties;
}

// 当容器中没有 LogService 时,自动注册
@Bean
@ConditionalOnMissingBean // 允许用户自定义 Bean 覆盖默认实现
public LogService logService() {
return new LogService(logProperties.getPrefix());
}
}

3. 注册自动配置类

Spring Boot 启动时会扫描 META-INF/spring.factories 文件,加载其中声明的自动配置类:

# src/main/resources/META-INF/spring.factories
org.springframework.boot.autoconfigure.EnableAutoConfiguration=\
com.example.log.config.MyLogAutoConfiguration

4. 打包与使用

  • 将 autoconfigure 和 starter 模块打包(mvn install)。

  • 其他项目引入 starter 依赖:

    <dependency>
    <groupId>com.example</groupId>
    <artifactId>my-log-spring-boot-starter</artifactId>
    <version>1.0.0</version>
    </dependency>
  • 在项目中直接注入LogService

    @RestController
    public class TestController {
    @Autowired
    private LogService logService;

    @GetMapping("/test")
    public String test() {
    logService.print("Hello from custom starter!");
    return "success";
    }
    }
  • 可在 application.yml 中自定义前缀:

    my:
    log:
    prefix: "MY-APP" # 日志前缀改为 MY-APP

关键注解说明

  • @ConfigurationProperties:绑定配置文件中的属性。
  • @EnableConfigurationProperties:启用配置属性类,使其可被注入。
  • @ConditionalOnMissingBean:当容器中不存在指定 Bean 时才注册,允许用户自定义覆盖。
  • @ConditionalOnClass/@ConditionalOnMissingClass:根据类是否存在决定是否生效(如依赖某个类才启用配置)。
  • @ConditionalOnProperty:根据配置文件中的属性值决定是否生效(如 @ConditionalOnProperty(name = "my.log.enabled", havingValue = "true"))。

通过这种方式,自定义 Starter 可以像官方 Starter 一样,实现 “引入依赖即生效,配置可自定义” 的效果,广泛用于封装公司内部组件或开源工具。

SPI服务发现机制